Skip to content

Top 4 Multi-Cloud Management Platforms for 2025: A Comparative Guide

Author:
Alex Cho | Oct 23, 2025
banner
Topics

Share This:

Summary


  • Multi-cloud adoption has become mainstream in 2025, with more than 87% of organizations running workloads across multiple providers to avoid vendor lock-in, optimize costs, and access specialized services.
  • This shift introduces operational complexity, as teams must maintain visibility across environments, enforce governance, control spending, and ensure workload portability without relying on ad hoc tooling.
  • Multi-cloud management platforms address these challenges by offering a unified interface for provisioning, governance, monitoring, and cost visibility, enabling consistency across AWS, Azure, and Google Cloud.
  • Key evaluation criteria for selecting a platform include governance depth, cost management capabilities, alignment with developer workflows, observability features, and integration maturity.
  • Four leading platforms stand out: StackGen (balanced and developer-first), Firefly (compliance and codification), Spot by NetApp (cost optimization), and Scalr (IaC governance), each excelling in different areas.
  • StackGen is gaining traction because it strikes a balance between governance and developer autonomy, offering both policy-driven oversight and seamless integration into CI/CD workflows without introducing bottlenecks.

Why One Should Care About Multi-Cloud Management in 2025?


Multi-cloud adoption is no longer a niche strategy reserved for the largest enterprises; it has become a mainstream approach. A growing number of engineering teams, from startups to established organizations, are running workloads across multiple providers to avoid lock-in, optimize for cost, and take advantage of specialized cloud services. A recent Flexera State of the Cloud report found that over 87 percent of organizations now have a multi-cloud strategy, with a significant portion managing workloads across three or more providers. This shift reflects a broader recognition that no single cloud can meet the full range of business and technical requirements.

With this adoption comes complexity. Teams must maintain visibility across disparate environments, enforce governance and compliance standards, and keep costs under control by addressing underutilized resources and inefficient workload placement. Workload portability, which involves moving applications or data between providers without breaking dependencies, remains a persistent challenge, particularly when developer workflows are too tightly tied to one cloud’s native tooling. For platform and operations engineers, this creates an environment where ad hoc scripts, siloed dashboards, and manual processes are not sustainable at scale.

Multi-cloud management platforms aim to solve these challenges by providing a unified layer that sits above individual providers. Instead of developers switching between multiple consoles or relying on brittle internal tooling, these platforms offer consistent policy enforcement, cost visibility, and workload orchestration. On Reddit’s r/devops, engineers often note that the real benefit is not “multi-cloud for the sake of it,” but the ability to standardize workflows and reduce friction across teams. In 2025, the focus has shifted from debating the viability of multi-cloud to identifying which platforms can deliver consistent management without hindering developer velocity.

reddit

What is a Multi-Cloud Management Platform?


A multi-cloud management platform offers a unified interface for managing infrastructure, workloads, costs, and governance policies across multiple cloud providers. Instead of switching between individual dashboards, engineers gain a consolidated layer that enforces consistency and simplifies decision-making across environments.

Core Capabilities of Multi-Cloud Management Platforms

Typical capabilities include provisioning and lifecycle management of resources, centralized governance with policy enforcement, visibility into cloud spending and resource allocation, and monitoring for performance or security issues. These functions are not limited to administrators; developers also benefit by working within predictable workflows without needing to understand every provider’s native interface.

Multi-Cloud Management vs. Cloud-Native Tools from Single Providers

Unlike cloud-native consoles or services tied to a single vendor, multi-cloud platforms operate as neutral orchestrators, allowing for seamless integration across multiple cloud environments. They allow workloads and policies to be applied uniformly, regardless of whether resources live on AWS, Azure, Google Cloud, or another provider. This abstraction is what makes them particularly valuable for teams running applications across heterogeneous environments.

By clarifying what a multi-cloud management platform is and what it is not, the next step is to understand how to evaluate these tools against one another. That evaluation framework will set the stage for comparing the leading platforms of 2025.

Evaluation Criteria for Multi-Cloud Management Platforms


Understanding the evaluation framework is key before examining specific platforms. These criteria highlight what engineers and platform teams should prioritize when selecting a solution in 2025.

1. Governance and Compliance Features in Multi-Cloud Platforms

Strong governance ensures that policies related to security, compliance, and access control are consistently enforced across all providers. Platforms differ in their level of integration with identity systems, audit logging, and compliance standards, such as SOC 2 or HIPAA. For enterprises in regulated industries, this is often the deciding factor.

2. Cost Management and FinOps Capabilities

Cloud costs remain one of the most cited challenges in Reddit’s r/devops and FinOps Foundation surveys. A capable multi-cloud platform should provide detailed visibility into usage patterns, identify underutilized resources, and support budgeting or forecasting across providers. Teams adopting FinOps practices increasingly rely on this functionality to align engineering decisions with financial accountability.

3. Developer Workflow and CI/CD Alignment

For developers, the critical factor is whether a platform integrates cleanly into existing workflows. This includes support for Infrastructure as Code (IaC), integration with CI/CD pipelines, and developer-friendly provisioning mechanisms. Platforms that only address administrative control often create bottlenecks; those that embed into developer workflows accelerate delivery without sacrificing governance.

4. Monitoring and Observability Across Clouds

Operational visibility is another key requirement. Multi-cloud platforms must provide monitoring that spans multiple providers, enabling engineers to detect performance issues, identify configuration drift, and correlate logs or metrics without needing to switch between multiple consoles. Some platforms integrate with existing observability stacks, while others provide native dashboards.

Top 4 Multi-Cloud Management Platforms for 2025


The landscape of multi-cloud management platforms is diverse, with each solution addressing different priorities, from governance and compliance to cost optimization and developer autonomy. Below, we examine four leading platforms in 2025, starting with StackGen.

1. StackGen

stackgen
Overview

StackGen positions itself as a developer-first multi-cloud management platform designed to simplify provisioning, governance, and ongoing operations. Unlike enterprise-heavy solutions that often require dedicated platform teams, StackGen lowers the barrier to multi-cloud adoption by aligning infrastructure management with familiar workflows.

Key Features

  • Unified provisioning: Teams can create and manage resources across AWS, Azure, and Google Cloud from a single workflow, ensuring policy consistency.
  • AI-enhanced operations: Developers receive contextual guidance on configuration and deployment decisions, reducing trial-and-error in multi-cloud environments.
  • Policy-driven governance: Administrators can enforce compliance rules centrally while allowing developers to operate independently.
  • Visibility into cost and usage: Real-time insights into resource consumption across providers, supporting FinOps practices.
  • Developer workflow alignment: Integrates with CI/CD pipelines and Infrastructure as Code to minimize friction and streamline development processes.
Hands-on Example: Step-by-step use of StackGen (CLI + Topology Canvas)

The workflow below shows an operator or platform engineer standing up a project, designing an app stack visually, exporting/generating IaC, and integrating that output into CI/CD, with governance and compliance enforced throughout.

fullworkflow

1) Prerequisites & install the StackGen CLI


Install the StackGen CLI (recommended via Homebrew on macOS / Linux) to run generation and provisioning from your terminal and CI pipelines.

Example (macOS / Linux with Homebrew):


  

# install via Homebrew (macOS / Linuxbrew)
brew install stackgenhq/stackgen/stackgen

# verify
stackgen --version


2) Configure authentication and the CLI


Create a Personal Access Token (PAT) in your StackGen account (or the on-prem instance), then configure the CLI and environment. For on-prem deployments, you set STACKGEN_URL and STACKGEN_TOKEN.

Example:


  

# set URL for on-prem (skip if using StackGen cloud)
export STACKGEN_URL="https://stackgen.example.com"
# set token
export STACKGEN_TOKEN="eyJhbGciOi..."

# run quick configure helper
stackgen configure


3) Set up org profile, RBAC, and governance options (UI)


In the StackGen Settings, define your organization profile, teams, and roles (RBAC). Assign platform and admin roles, define default tags and cost centres, and enable compliance frameworks you need.

What StackGen provides: built-in RBAC and centralized settings that propagate to exported IaC and to the Topology Canvas, reducing per-project config drift.

4) Design the appStack on the Topology Canvas (visual design)


Open the Topology Canvas in the StackGen UI, drag and drop resources (compute, DB, network, IAM), wire connections, and configure resource properties in the canvas’ configuration panel.

What you get here:

  • Visual validation of dependencies and constraints.
  • Real-time policy checks in the canvas (policy violation tab highlights issues before export).

5) Import existing infra (optional discovery)


If you already have cloud resources, import their state (e.g., .tfstate or discovery) into the Topology Canvas to visualize and codify what’s live.

dashboard2 Large .tfstate file

Whether you create an appStack from deployment files or Cloud Asset Discovery, you can carve out smaller appStacks for your teams.

6) Author and sideload custom policies (policy-as-code)


Write custom policy JSON/OPA rules (for region restrictions, instance sizes, tagging, etc.) and upload them using the CLI.

Example:


  

# upload a resource restriction policy
stackgen upload resource-restriction-policy --file ./policies/restrict-resources.json


stackgen2
You can easily fetch the templateId and baseId for a custom module. For more information, please visit this link.


7) Export / generate Infrastructure as Code (IaC)


From the Topology Canvas, you can either push generated IaC directly to a Git repo or download a .zip of generated Terraform (or TF state) and related files.

Options:

  • Push to Git (recommended for pipeline workflows)
  • Download IaC (.zip) for manual inspection or local runs
  • Download topology JSON / tfstate of discovery
vcs

Pros

  • Low barrier to entry for multi-cloud adoption.
  • Strong policy enforcement without slowing down developers.
  • AI-assisted recommendations reduce configuration errors.
  • Designed to integrate with existing developer workflows.
Cons

  • Monitoring depth is narrower than specialized observability tools.
  • Ecosystem maturity is still evolving compared to long-standing vendors.
Pricing

StackGen offers a usage-based model with free trial access for smaller teams. Enterprise pricing is available on request, with tiered options for advanced governance and larger-scale workloads.

2. Firefly

firefly Overview

Firefly describes itself as a multi-cloud management platform that delivers unified visibility into cloud, Kubernetes, and SaaS environments, with capabilities to codify existing resources into Infrastructure-as-Code and enforce policies continuously.

Its positioning emphasizes being a “single source of truth” for cloud assets, enabling teams to manage inventory, detect drift, and automate remediation, all while preserving governance guardrails.

Key Features

  • Cloud & IaC Unified Inventory: Firefly maintains a continuous inventory across cloud providers, Kubernetes, and SaaS, distinguishing between codified and unmanaged assets.
  • Automatic codification of resources: It can transform existing cloud resources (e.g., S3, K8s clusters) into Terraform/Pulumi/Helm code, including dependencies and modules.
  • Drift detection and remediation: Firefly flags configuration drift between IaC and live state, and can generate pull requests or corrective actions automatically.
  • Policy-as-Code with AI support: It provides a policy engine that continuously checks assets against standards (cost, security, tagging), including the ability to author custom policies via AI assistance.
  • Disaster recovery, versioning & rollback: Deleted or changed assets can be versioned and restored, and Firefly maintains a history of changes for audit and recovery.
Hands-on Example: Firefly Multi-Cloud Setup

In this walkthrough, we aim to codify unmanaged AWS resources into Infrastructure as Code (IaC), enforce policies, and detect drift using Firefly. This ensures a unified inventory and governance layer across cloud accounts.


Step 1: Connect your cloud and IaC accounts


After signing into Firefly, engineers connect AWS, Azure, or GCP accounts along with Terraform or Pulumi repositories. This can be done via the UI or CLI. For example, linking an AWS account:


  

firefly connect aws --account-id 123456789012 --profile default


This step enables Firefly to inventory resources across providers.

Step 2: Discover and classify resources


Firefly scans all connected accounts and classifies resources as codified (tracked in IaC) or unmanaged. Developers can query unmanaged assets through the CLI:


  

firefly resources list --unmanaged


This helps platform teams spot resources created outside pipelines, such as manual console changes.

Step 3: Auto-codify resources into IaC


Using the auto-codification feature, teams convert unmanaged resources into Terraform or Pulumi code. Firefly generates dependency-aware IaC modules that can be committed directly to Git. Example CLI command:


  

firefly codify aws_s3_bucket.my_bucket --to terraform --output ./iac/


Step 4: Enforce policies and detect drift


Policies for cost, security, or tagging are written as rules and uploaded to Firefly. The CLI can then check compliance against live resources:


  

firefly policies validate --all


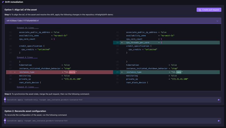
When drift is detected, Firefly can open a pull request to reconcile code and cloud state.

firefly2

Step 5: Recover, version, and audit


If a resource is deleted or misconfigured, Firefly maintains history and enables rollback:


  

firefly resources restore --id r-abc123 --version v2


This gives teams a safety net for compliance and disaster recovery, while maintaining an audit trail of all changes.


Result

By following these steps, unmanaged resources are codified into Terraform, policies are continuously enforced, and drift is detected in real time. This turns fragmented cloud assets into governed, reproducible IaC. Explore the full documentation at Firefly Docs.

Pros

  • Strong unified visibility across cloud, Kubernetes, and SaaS.
  • Converts live infrastructure into IaC, reducing manual bridging efforts.
  • Automated drift detection and remediation help maintain consistency.
  • Flexible policy engine with AI assistance and custom policy capability.
  • Versioning, rollback, and audit history help enforce safety.
Cons

  • Because it spans multiple domains (inventory, governance, IaC), depth in niche areas (e.g., full-blown observability) may not match that of dedicated tools.
  • As a relatively newer entrant, its ecosystem (connectors, community, integrations) is still expanding.
  • Advanced features (disaster recovery, AI remediation, policy features) are gated behind higher tiers.
Pricing

Firefly offers tiered annual pricing:

  • Team: ~$5,000/year for 3 accounts (governance features excluded at this tier).
  • Professional: ~$34,800/year for broader feature set (includes governance, drift, basic IaC orchestration).
  • Ultimate: Custom pricing for unlimited scale and advanced modules. They also employ a usage-based pricing model (e.g., per asset managed) on marketplaces.

3. Spot by NetApp

flexera Overview

Spot by NetApp positions itself as a multi-cloud cost optimization and workload automation platform. It emphasizes helping organizations run cloud infrastructure more efficiently by using automation to right-size resources, leverage spot instances, and manage scaling dynamically across providers. The core value proposition is reducing cloud spend while maintaining application reliability.

Key Features

  • Automated workload optimization: Continuously analyzes running workloads and reallocates them to the most cost-effective resources.
  • Cloud cost visibility and forecasting: Provides dashboards and reports for tracking spend, budgeting, and forecasting across multiple clouds.
  • Spot instance automation: Seamlessly manages spot instances, automatically shifting workloads when interruptions occur.
  • Kubernetes and container support: Integrates with Kubernetes clusters for automated scaling and cost-aware workload placement.
  • Multi-cloud compatibility: Supports AWS, Azure, and Google Cloud, enabling consistent optimization strategies across providers.
Hands-on Example: Spot by NetApp Workload Optimization

In this walkthrough, the goal is to optimize cloud compute costs and automatically scale workloads using Spot by NetApp. We’ll connect an AWS account, configure workloads through Spot Ocean, and see how automated rescheduling saves costs without breaking workloads.


Step 1: Connect your cloud account


Log in to Spot by NetApp and connect your AWS, Azure, or GCP account. This grants Spot access to billing and compute data required for optimization.

spot

Step 2: Deploy Spot Ocean for Kubernetes


Create an Ocean cluster in Spot. Point it to your existing Kubernetes control plane, and Ocean takes over node provisioning and autoscaling.


  

kubectl create namespace spot-ocean
kubectl apply -f ocean-controller.yaml


Step 3: Optimize with Elastigroup or Eco


For VM workloads, configure Elastigroup to run instances using a mix of spot, reserved, and on-demand instances. For reserved commitments, enable Eco to analyze and rebalance Savings Plans and Reserved Instances.


  

# Example with Elastigroup CLI
spotctl elastigroup create --name web-app --min-size 2 --max-size 10 --region us-east-1


Step 4: Enable monitoring and policies


Set up scaling policies, availability targets, and budget thresholds to optimize resource utilization. Spot continuously reallocates workloads to the cheapest, most available instances without downtime.

spot2

Step 5: Review savings and reliability reports


Spot’s dashboard provides cost savings reports and utilization metrics, showing how workloads are reallocated across instance types.

elastigroup

Result

By completing these steps, workloads are shifted onto a mix of spot and reserved capacity, Kubernetes clusters scale automatically, and cloud spend is reduced significantly. Spot by NetApp provides ongoing optimization, letting developers deploy as usual while the platform ensures cost efficiency. For more detailed technical information, refer to the Spot by NetApp Documentation.

Pros

  • Strong focus on automated cost savings with minimal manual tuning.
  • Kubernetes-native features that integrate into containerized workloads.
  • Spot automation reduces the risk of downtime from instance interruptions.
  • Provides both visibility and actionable optimization.
Cons

  • Primary strength is cost management, not governance or compliance.
  • Some advanced optimization features require re-architecting workloads to fully reap the benefits.
  • Less emphasis on policy enforcement compared to governance-centric platforms.
Pricing

Spot by NetApp operates on a savings-based pricing model, typically charging a percentage of the savings achieved through optimization. This aligns vendor incentives with customer cost outcomes, but it requires ongoing workload scale to deliver maximum value.

4. Scalr

scalr
Overview

Scalr presents itself as a multi-cloud management and governance platform with a strong focus on self-service provisioning and policy enforcement. Its approach is centered on giving developers autonomy to provision resources while ensuring that administrators can enforce consistent guardrails. By acting as a control plane for Infrastructure as Code, Scalr enables teams to scale multi-cloud usage without losing oversight.

Key Features

  • Policy-driven self-service: Developers can provision infrastructure on demand while policies ensure compliance with organizational standards.
  • Infrastructure as Code workflow integration: Supports Terraform, Pulumi, and other IaC frameworks, providing a centralized execution and governance layer.
  • Multi-cloud orchestration: Enables provisioning across AWS, Azure, Google Cloud, and other providers from a single interface.
  • Role-based access control: Granular permissions enable teams to strike a balance between autonomy and security requirements.
  • Cost visibility and controls: Offers visibility into spending per team or project, with quotas and budgets to avoid uncontrolled growth.
Hands-on Example: Scalr IaC Governance Workflow

In this walkthrough, the goal is to use Scalr as a centralized control plane for Terraform and OpenTofu. The objective is to let developers provision infrastructure through workspaces while platform teams enforce organizational policies.


Step 1: Create an Environment


In Scalr, all activity happens within environments. You create an environment to group workspaces, policies, and provider settings.

Step 2: Connect VCS and Provider Configurations


Link your GitHub, GitLab, or Bitbucket repository so Scalr can pull Terraform code, and assign cloud provider configurations (AWS, Azure, GCP).

Step 3: Define Policies and Access Rules


Attach Sentinel or OPA policies to enforce tagging, region restrictions, or budget controls. Then configure access policies with RBAC to limit what roles can run, apply, or manage infrastructure.

scalr2

Step 4: Create Workspaces


Workspaces map to Terraform projects. You can create CLI-driven, VCS-connected, or “No Code” workspaces. Each workspace uses Scalr’s remote backend for Terraform state management.

scalr3

Step 5: Run Terraform Plans and Apply


Developers run Terraform as usual, but state and execution are handled by Scalr. Policies are evaluated automatically during each run, and the results are logged for auditing purposes.

scalr4

Result

By following these steps, infrastructure runs through Terraform are executed under governance guardrails, with policies and RBAC applied consistently across AWS, Azure, and GCP. Developers gain self-service provisioning through workspaces, while platform teams retain centralized oversight. Full details are available in the Scalr Documentation.

Pros

  • Strong alignment with Infrastructure as Code practices.
  • Balances developer autonomy with centralized governance.
  • Role-based access control allows precise security policies.
  • Multi-cloud orchestration simplifies provisioning workflows.
Cons

  • The ecosystem and marketplace of integrations is narrower than that of larger vendors.
  • Requires familiarity with Infrastructure as Code tools to unlock full value.
  • Less focused on advanced cost optimization compared to dedicated FinOps platforms.
Pricing

Scalr offers a subscription-based model with tiers that scale according to the number of users, environments, and governance features. Enterprise pricing is tailored for larger organizations that require advanced policy controls and multi-cloud orchestration.

Comparative Table: Top 4 Multi-Cloud Management Platforms


Comparing these platforms side by side highlights where each solution excels, whether that is governance, cost optimization, or developer workflow integration. The table below summarizes the key differences.

Platform Governance Cost Mgmt Dev Workflow Monitoring Ideal For
StackGen Strong Strong Strong Medium Teams seeking simplicity and automation
Firefly Strong Medium Medium Strong Security-conscious, compliance-driven teams
Spot by NetApp Medium Strong Medium Strong Teams focused on cloud spend optimization
Scalr Strong Medium Strong Medium Teams balancing self-service and control


Each platform prioritizes a different aspect of multi-cloud management. The next step is to examine why many engineering teams in 2025 are leaning toward StackGen as their preferred choice.

Why Teams Are Leaning Toward StackGen


Multi-cloud adoption has reached the point where most teams are no longer questioning whether they can run across providers, but how to do so without introducing bottlenecks. Traditional platforms emphasize governance and compliance, but often at the expense of developer velocity. StackGen stands out by centering its design on empowering developers while still providing platform teams with the necessary controls.

StackGen simplifies the mechanics of provisioning and managing workloads across multiple providers, eliminating the need for brittle internal tooling. Its automation and built-in guidance reduce trial and error, particularly for teams with less experience in multi-cloud environments. This approach enables both small and large organizations to adopt multi-cloud practices without needing to build a dedicated operations layer from scratch.

Another factor is accessibility. Where competitors like Firefly or Scalr focus heavily on governance, or Spot by NetApp narrows in on cost optimization, StackGen offers a more balanced workflow. It provides sufficient control for compliance-driven teams, while keeping the experience lightweight enough for developers to integrate directly into their CI/CD pipelines. For many teams, this balance makes StackGen not just another tool in the ecosystem, but the central place where cloud operations can scale without friction.

Choosing the Right Platform for Your Team


Selecting a multi-cloud management platform depends heavily on team priorities and organizational maturity. A startup looking to expand into new regions may prioritize developer autonomy and rapid provisioning, while a financial institution may require strict governance and detailed audit trails to meet compliance obligations. The criteria outlined earlier, governance, cost control, workflow alignment, observability, and ecosystem maturity, should act as a checklist rather than a one-size-fits-all formula.

Teams that struggle primarily with governance may find Firefly’s policy-driven model a strong fit, while organizations facing unpredictable workloads often benefit from Spot by NetApp’s optimization approach. Scalr provides a middle ground, giving developers self-service capabilities under controlled conditions. StackGen distinguishes itself by combining accessible provisioning with policy enforcement and AI guidance, which helps teams manage complexity without sacrificing velocity.

Ultimately, the best platform is the one that aligns with both current needs and future scaling plans. By mapping the evaluation criteria to actual pain points, engineering leaders can avoid over-investing in features that look attractive on paper but do not address real-world challenges. This decision-making process sets the stage for long-term sustainability in multi-cloud operations.

Conclusion


Multi-cloud management has become a necessity in 2025, not an optional strategy. As organizations expand across providers, the challenge shifts from adoption to sustainable operations, balancing governance, cost efficiency, and developer productivity. The platforms reviewed here illustrate different approaches: Firefly emphasizes compliance, Spot by NetApp focuses on cost optimization, Scalr enables self-service under guardrails, and StackGen combines accessibility with policy-driven automation.

What stands out is that engineering teams no longer want fragmented solutions. They seek tools that integrate directly into existing workflows while minimizing operational overhead. StackGen’s model of unifying provisioning with AI support reflects this shift, but every platform has a place depending on organizational priorities.

For teams planning their next steps, the key is to evaluate which platform aligns most closely with both short-term challenges and long-term scaling goals. A careful choice now sets the foundation for multi-cloud strategies that remain manageable, cost-effective, and developer-friendly in the years ahead. Explore how StackGen can simplify your multi-cloud operations

FAQs


1. What is the difference between multi-cloud and hybrid cloud management?

Multi-cloud refers to the use of multiple public cloud providers (e.g., AWS, Azure, Google Cloud) and managing them through a single, unified platform. In contrast, a hybrid cloud combines public cloud infrastructure with private data centers. Multi-cloud management focuses on consistency across providers, whereas hybrid cloud management ensures smooth integration between private and public systems.

2. How do multi-cloud management platforms help control cloud costs?

These platforms provide cost visibility across providers, flag underutilized or idle resources, and forecast spending. Many also automate optimizations such as right-sizing workloads or shifting to more efficient compute options, which aligns with FinOps practices and helps organizations keep budgets under control.

3. Can multi-cloud management tools integrate with existing CI/CD workflows?

Yes. Most support Infrastructure as Code (IaC) frameworks, such as Terraform or Pulumi, enabling teams to embed provisioning and governance directly into their pipelines. This allows developers to deploy infrastructure within their CI/CD workflows while ensuring compliance policies are applied automatically.

4. What security and compliance features should I expect in a multi-cloud management platform?

Core features include centralized policy enforcement, role-based access controls, and audit logging across providers. Advanced platforms also support compliance frameworks (e.g., SOC 2, HIPAA) and detect drift when resources deviate from approved configurations, providing remediation to maintain security standards.

About StackGen:

StackGen is the pioneer in Autonomous Infrastructure Platform (AIP) technology, helping enterprises transition from manual Infrastructure-as-Code (IaC) management to fully autonomous operations. Founded by infrastructure automation experts and headquartered in the San Francisco Bay Area, StackGen serves leading companies across technology, financial services, manufacturing, and entertainment industries.

All

Start typing to search...